Kostenfreie Erstberatung
1.812 Programme im Check
Programme, Firmenberatung, Versicherungen
Zurück zu
logistiksoftware

Komalog | Logistiksoftware | Kosten | Erfahrungen | Funktionen | Test | Vergleich | Alternativen

Komalog im Überblick + Entscheidungskriterien

Komalog

  • Umfassende Auswertung
  • Persönliche Videoeinschätzung verfügbar
  • Alle Funktionen - Demos - Beratungen & Vergleiche
Auf Anfrage
Preis ab
4.4
Bewertung
Logistiksoftware
Branche
Tom Schön
Autor, Tester
Handhabung:
Einsteiger
-
Gewohnheitstier
-
Experte
Automatisierungsgrad:
niedrig
-
mittel
-
hoch
4,5 h Test
30 Minuten Lesezeit

🟦 Funktionen – Was kann die Software?

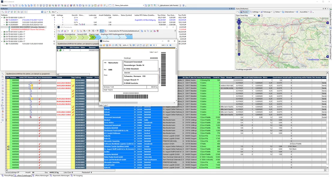
Disposition & Tourenplanung: Automatische Tourenoptimierung berücksichtigt Zeitfenster, Kapazitäten und ADR-Gefahrgutvorschriften für tägliche Zeitersparnis bei der Routenplanung. LKW- und Muldenplanung ermöglicht Kapazitätsabgleich mit Laderaumoptimierung für maximale Auslastung. GPS-basierte Echtzeit-Sendungsverfolgung mit automatischen Statusmeldungen verschafft Disponenten jederzeit Überblick über Fahrzeugpositionen.

Yard Management & Lagersteuerung: Digitale Rampensteuerung mit Slot-Booking-System verhindert Wartezeiten durch Überbuchung. Automatisierte Gate-Checkin/Checkout-Prozesse sorgen für reibungslose Ein- und Ausfahrtskontrollen am Werksgelände.

Abrechnung & Dokumentation: Regelbasierte Frachtkostenermittlung nach ADSp, CMR und kundenspezifischen Verträgen vermeidet manuelle Berechnungsfehler. Vollständiges digitales Dokumentenmanagement erfasst Frachtbriefe, CMR-Dokumente, Lieferscheine und elektronische Unterschriften in einer zentralen Akte. Direktanbindungen an SAP FI, DATEV und weitere Finanzsysteme beschleunigen den Abrechnungsprozess.

Compliance & Sicherheit: Integrierte ADR-Datenbank führt automatische Checks für Gefahrgutklassen, Mengenbegrenzungen, Tunnelbeschränkungen und Mischladeverbote durch. Lenk- und Ruhezeitenüberwachung fließt direkt in die Tourenplanung ein für rechtssichere Disposition.

Mobile Anwendungen & Kommunikation: Fahrer-Apps für Android und iOS bieten digitale Lieferscheine (POD), Schadensmeldung und Foto-Upload für papierloses Arbeiten. Kunden-Self-Service-Portal ermöglicht Sendungsverfolgung, Lieferavis und eigenständige Slot-Buchung zur Entlastung des Kundenservice.

Datenintegration & Analyse: EDI-Schnittstellen für EDIFACT, XML und Webservices automatisieren den Datenaustausch mit Geschäftspartnern. Business-Intelligence-Dashboard visualisiert Standard-KPIs wie Termintreue, Auslastung und Kosten pro Kilometer. Vorkonfigurierte Konnektoren zu SAP, Oracle, MS Dynamics und proALPHA erleichtern die ERP- und WMS-Integration.

Nachhaltigkeitsmanagement: Automatische CO₂-Emissionsberechnung nach GLEC-Standard erstellt Nachhaltigkeitsberichte ohne manuellen Aufwand.

🟨 Besonderheiten – Was macht Komalog einzigartig?

Vollintegration auf einer Codebasis unterscheidet Komalog von vielen Wettbewerbern, die verschiedene Module über Schnittstellen verbinden. TMS, Yard Management und Kundenportal arbeiten ohne Medienbrüche zusammen. Eine Änderung im System wird sofort in allen Bereichen sichtbar, ohne dass Daten mehrfach gepflegt werden müssen. Diese Architektur eliminiert typische Inkonsistenzen, die bei zusammengestückten Lösungen entstehen.

Konfigurierbare Rule-Engine ermöglicht Anpassungen von Tarifen, Workflows und Dispositionslogik ohne Programmierkenntnisse. Unternehmen können selbständig auf geänderte Geschäftsprozesse reagieren, ohne monatelang auf externe Entwickler warten zu müssen. Diese Flexibilität reduziert die Abhängigkeit vom Softwareanbieter und beschleunigt Prozessanpassungen erheblich.

Tiefenintegriertes Gefahrgut-Management setzt Komalog von Systemen ab, die ADR-Compliance nachträglich ergänzen. Die Tourenoptimierung berücksichtigt von Anfang an Tunnelrestriktionen, Mischladeverbote und Mengenbegrenzungen. Disponenten müssen keine separaten Prüfungen durchführen – das System plant rechtskonform und warnt automatisch vor Verstößen gegen Gefahrgutvorschriften.

Standardisiertes CO₂-Reporting nach GLEC ist fest integriert, während andere Anbieter separate Tools oder manuelle Berechnungen erfordern. Für Ausschreibungen und Nachhaltigkeitsberichte stehen die benötigten Emissionsdaten direkt zur Verfügung. Dieser Aspekt gewinnt zunehmend an Bedeutung für die Teilnahme an öffentlichen Ausschreibungen und Corporate-Sustainability-Initiativen.

Einschränkungen betreffen insbesondere die Benutzeroberfläche, die funktional ausgerichtet ist und optisch nicht mit modernen Cloud-Anwendungen mithalten kann. TRANSDATA arbeitet kontinuierlich an Verbesserungen, jedoch steht die Prozesseffizienz erkennbar vor der visuellen Gestaltung. Unternehmen, die großen Wert auf zeitgemäßes Interface-Design legen, sollten dies bei der Evaluierung berücksichtigen.

🟩 Empfehlung – Wer sollte Komalog wählen?

Mittelständische Speditionen mit eigenem Fuhrpark zwischen 50 und 200 LKW im Deutschland- und DACH-Raum profitieren besonders von der integrierten Lösung. Die Abdeckung aller Prozesse von der Disposition bis zur Abrechnung eliminiert Schnittstellenprobleme. Telematik-Integration liefert Echtzeit-Transparenz für Kunden und optimiert die Tourenplanung. Typische Effizienzgewinne liegen bei 5-15% weniger Leerkilometern und 10-25% reduziertem Verwaltungsaufwand in der Disposition.

3PL- und 4PL-Dienstleister mit komplexen Logistikketten finden in der Mandantenfähigkeit für Subunternehmer, dem umfassenden Yard Management und den Kundenportalen für Self-Service wesentliche Funktionen für ihr Geschäftsmodell. Die vorhandenen Schnittstellen zu ERP- und WMS-Systemen ermöglichen nahtlose Integration in bestehende IT-Landschaften. Höhere Kundenzufriedenheit durch Transparenz und effizientere Rampensteuerung sind dokumentierte Effekte.

Industrieunternehmen mit Inhouse-Disposition bei 50-500 Fahrzeugbewegungen pro Tag nutzen die Direktanbindung an Produktions-ERP-Systeme und automatische Tourenplanung zur Reduzierung des Planungsaufwands. Das integrierte CO₂-Reporting unterstützt Corporate-Sustainability-Ziele ohne zusätzliche Software. Planbare Logistikkosten und Compliance-Sicherheit sind zentrale Vorteile für diese Zielgruppe.

Spezialisierte Gefahrgut-Logistiker im ADR-Transport und der chemischen Industrie erhalten mit der tiefen ADR-Integration einen echten Wettbewerbsvorteil. Automatische Compliance-Checks vermeiden teure Fehler und Rechtsverstöße. Rechtssicherheit, weniger Reklamationen und schnellere Disposition bei komplexen Ladungen rechtfertigen die Investition bereits kurzfristig.

Entscheidende Auswahlkriterien:

  • Echtzeit-Transparenz als Wettbewerbsfaktor: Track & Trace und Kundenportale sind geschäftskritisch für die Marktposition
  • Konsolidierungsbedarf bestehender Insellösungen: Mehrere separate Systeme (TMS, YMS, Kundensysteme) sollen durch eine Plattform ersetzt werden
  • Automatisierungspotenzial vor manuellen Prozessen: Disposition, Abrechnung und Dokumentation sollen weitgehend automatisiert ablaufen
  • Regulatorische Anforderungen: CO₂-Reporting und Gefahrgut-Management sind gesetzlich oder geschäftlich erforderlich

Details zur Logistiksoftware: Komalog

Modulare Architektur für schrittweises Wachstum kennzeichnet das Produktkonzept von Komalog. Unternehmen können mit einem Basis-TMS starten und später um Yard Management, Kundenportale oder Mobile-Apps erweitern. Diese Flexibilität ermöglicht eine Zwangslizenzierung ungenutzter Funktionen zu vermeiden und Kosten kontrolliert zu skalieren.

Die technologische Ausrichtung zeigt sich in der laufenden Migration zu Microservices-Architektur mit geplantem Kubernetes-Deployment. KI-Module für Predictive ETA und prädiktive Wartung befinden sich in der Entwicklung. Ein modernes API-Framework mit REST und JSON ermöglicht individuelle Automatisierung und Systemintegration. Diese Investitionen in zukunftsfähige Technologie sichern die Langzeitperspektive der Lösung.

End-to-End-Abdeckung von der Auftragsannahme über Disposition und Durchführung bis zur Abrechnung erfolgt innerhalb eines Systems. Medienbrüche und Doppelerfassungen entfallen, was besonders in mittelständischen Unternehmen erhebliche Zeitersparnis bringt. Die Datenkonsistenz über alle Prozessschritte hinweg reduziert Fehlerquellen und Klärungsaufwand.

Wissenswertes zum Anbieter: TRANSDATA

Über 50 Jahre Markterfahrung seit 1971 und mehr als 600 Installationen im DACH-Raum belegen die Stabilität von TRANSDATA. Die finanzielle Unabhängigkeit als mittelständisches Unternehmen ermöglicht langfristige Produktstrategien ohne Konzernzwänge. Eine Verlängerungsrate von über 90% bei bestehenden Kunden spricht für nachhaltige Zufriedenheit.

Die Spezialisierung ausschließlich auf Logistik-IT seit Jahrzehnten führt zu tiefer Branchenkenntnis. Entwickler und Berater verstehen die spezifischen Anforderungen der Transportwirtschaft. Zertifizierungen nach ISO 9001, ISO 27001 und TÜV-Servicequalität sowie DSGVO-Konformität von Grund auf unterstreichen den Qualitätsanspruch. Jährliche User-Konferenzen mit aktivem Kundenbeirat fördern den Austausch zwischen Anwendern und beeinflussen die Produktentwicklung.

Technische Details & Integration

Flexible Deployment-Optionen ermöglichen den Betrieb auf eigenen Servern, in Private Clouds (Azure, AWS) oder im Hosting bei TRANSDATA. Die Container-basierte Architektur mit Docker und geplanter Kubernetes-Orchestrierung unterstützt moderne IT-Infrastrukturen. Kompatibilität mit Windows Server, Linux, MS SQL und Oracle deckt verschiedene Unternehmensumgebungen ab.

Offene Schnittstellenarchitektur mit REST-APIs und Swagger/OpenAPI-Dokumentation erleichtert die Integration. Vorkonfigurierte Konnektoren zu SAP, Oracle, MS Dynamics und proALPHA reduzieren Implementierungsaufwand. EDI-Standards wie EDIFACT, EANCOM und ANSI X12 ermöglichen automatisierten Datenaustausch mit Geschäftspartnern.

Die Telematik- und IoT-Integration über Standardschnittstellen zu Trimble, idem telematics, PTV und FMS-Daten liefert Echtzeit-GPS-Informationen für Track & Trace und Dispositionsoptimierung. IoT-Sensordaten wie Temperaturüberwachung lassen sich einbinden, was für temperaturgeführte Transporte relevant ist.

Kosten & Preismodell

Investitionsbasis im gehobenen Mittelpreissegment charakterisiert die Kostenstruktur. Ein Basis-TMS für 50 LKW bewegt sich im mittleren fünfstelligen Bereich zwischen 50.000 und 80.000 Euro. Umfassende Suites mit allen Modulen erreichen den sechsstelligen Bereich von 100.000 bis über 300.000 Euro. Implementierungskosten liegen typischerweise bei 100-150% der Lizenzkosten.

Realistische TCO-Kalkulation muss jährliche Wartungskosten von 15-20% der Lizenzkosten einbeziehen. Für eine mittlere Spedition mit 100-200 LKW ergibt sich ein 5-Jahres-TCO zwischen 250.000 und 750.000 Euro. Versteckte Kosten für Datenmigration, interne Ressourcen und Schulungen sollten nicht unterschätzt werden.

ROI durch Effizienzgewinne wird vom Hersteller mit 9-15 Monaten Amortisationszeit angegeben, was jedoch kritisch zu prüfen ist. Realistische Einsparungen liegen bei 5-15% weniger Leerfahrten und 10-25% reduziertem Dispositionsaufwand. Die modulare Lizenzierung ermöglicht Kostenkontrolle ohne Zwangskäufe ungenutzter Funktionen.

Migration & Umstieg auf Komalog

Strukturiertes Phasenmodell gliedert Implementierungen in Analyse (4-6 Wochen), Konfiguration (8-12 Wochen), Test (4-6 Wochen) und Go-Live. Eine einfache TMS-Einführung benötigt realistisch 4-6 Monate. Umfassende Lösungen mit TMS, Yard Management und Kundenportal erfordern 9-18 Monate Projektlaufzeit.

Ressourcen auf Kundenseite sind erfolgskritisch. Mindestens 0,5 FTE Projektleiter, 2-4 FTE Key-User und 0,2-0,5 FTE IT-Administrator müssen verfügbar sein. Key-User benötigen sowohl tiefe Prozesskenntnisse als auch zeitliche Verfügbarkeit. Datenbereinigung und Change Management werden häufig unterschätzt, binden aber erhebliche Kapazitäten.

Die Datenmigration entscheidet maßgeblich über den Projekterfolg. Altdaten-Qualität bestimmt den Aufwand und die Datenqualität im neuen System. ETL-Tools für Excel, CSV und XML sind vorhanden. Die dringende Empfehlung lautet, Stammdaten bereits vor Projektstart zu bereinigen, um Probleme während der Migration zu vermeiden.

Vorteile und Herausforderungen im Überblick

Vorteile:

  • Prozessautomatisierung reduziert manuelle Arbeit: Disposition und Abrechnung laufen weitgehend automatisiert ab, was Personalressourcen für wertschöpfende Tätigkeiten freisetzt
  • Integrierte Rechtssicherheit: ADR-Compliance, Lenk- und Ruhezeiten sowie DSGVO-Konformität sind systemseitig verankert und reduzieren Haftungsrisiken
  • Kundentransparenz erhöht Zufriedenheit: Self-Service-Portale entlasten den Kundenservice und bieten modernen Service, der im Wettbewerb erwartet wird
  • Vollintegration eliminiert Schnittstellenprobleme: Daten werden einmalig erfasst und stehen konsistent in allen Modulen zur Verfügung
  • Konfigurierbarkeit ohne Entwickler: Anpassungen an Geschäftsprozesse können vom Fachbereich vorgenommen werden ohne externe Programmierer
  • Spezialisierte Gefahrgut-Kompetenz: Tiefe ADR-Integration bietet Wettbewerbsvorteile für spezialisierte Logistiker

Herausforderungen:

  • UI-Modernisierung noch im Prozess: Die Benutzeroberfläche wirkt funktional und veraltet, was die Akzeptanz bei jüngeren Mitarbeitern erschweren kann
  • Implementierungsaufwand substanziell: Komplexe Projekte erfordern 12-18 Monate und binden erhebliche interne Ressourcen
  • Preistransparenz eingeschränkt: Genaue TCO-Kalkulation ist nur nach individueller Angebotserstellung möglich, was Budgetplanung erschwert
  • Lernkurve bei komplexen Funktionen: Umfassende Schulungen sind notwendig für effektive Nutzung aller Module
  • Internationale Einsatzfähigkeit begrenzt: Optimierung für DACH-Raum, andere Märkte erfordern zusätzlichen Anpassungsaufwand
  • Change-Management nicht unterschätzen: Prozessumstellungen erfordern intensive Begleitung der Mitarbeiter über mehrere Monate

Häufig gestellte Fragen zu Komalog

Für welche Unternehmensgröße ist Komalog optimal geeignet?

Die Software ist primär auf Unternehmen mit 50-500 LKW-Einheiten ausgelegt. Kleinere Betriebe mit unter 20 LKW sind häufig überversorgt mit dem Funktionsumfang und den damit verbundenen Kosten. Sehr große Konzerne mit über 1000 LKW und globalen Operationen benötigen möglicherweise Enterprise-Lösungen mit erweitertem Multinationalitäts-Support.

Cloud oder On-Premise – welche Deployment-Variante ist zukunftssicherer?

Cloud-Deployment in Private oder Hybrid-Varianten bietet flexiblere Skalierbarkeit und reduziert den IT-Aufwand auf Kundenseite. Diese Variante gilt als zukunftssicherer, da Updates einfacher eingespielt werden und die Infrastruktur vom Anbieter verwaltet wird. On-Premise macht nur bei spezifischen Datenschutzanforderungen oder vorhandener Infrastruktur Sinn, die aus strategischen Gründen genutzt werden soll.

Wie realistisch sind die Implementierungszeiträume in der Praxis?

Bei Standardprozessen, guter Datenvorbereitung und ausreichenden Ressourcen sind 4-6 Monate für grundlegende TMS-Implementierungen machbar. Bei vielen Schnittstellen, umfangreichem Customizing und knappen internen Kapazitäten sollten 12-18 Monate eingeplant werden. Die Qualität der Altsystem-Daten und die Verfügbarkeit von Key-Usern sind die entscheidenden Erfolgsfaktoren.

Welche Module sind für den Einstieg wirklich notwendig?

Für den Einstieg genügt meist das Basis-TMS mit Disposition, Tourenplanung und grundlegender Abrechnung. Yard Management wird relevant ab signifikantem Umschlagvolumen mit mehreren Rampen. Kundenportale sind sinnvoll, wenn Self-Service und Transparenz Wettbewerbsfaktoren darstellen. Eine schrittweise Erweiterung nach den ersten Betriebsmonaten ermöglicht Lerneffekte und vermeidet Überforderung.

Wie aufwendig ist die Integration in bestehende ERP-Systeme?

Für SAP, Oracle, MS Dynamics und proALPHA existieren vorkonfigurierte Konnektoren, die den Aufwand reduzieren. Die Integration dauert dennoch 4-8 Wochen für Konfiguration, Mapping und Tests. Bei exotischeren ERP-Systemen oder stark individualisierten Installationen kann sich der Aufwand verdoppeln. Ein sauber definiertes Datenmodell und klare Schnittstellen-Spezifikationen sind Voraussetzung.

Lässt sich Komalog mit unserem Telematik-System verbinden?

Standardschnittstellen zu Trimble, idem telematics, PTV und FMS-Daten sind vorhanden. Andere Telematik-Anbieter können über REST-APIs angebunden werden, sofern diese eine geeignete Schnittstelle bereitstellen. Der Integrationsaufwand hängt von der Qualität der Telematik-API ab und sollte vor Vertragsabschluss geklärt werden.

Themenschwerpunkte

Icon

Free Canban + Dashboard

Holen Sie sich ein kostenfreies Tool, um den Überblick über alle Programme und Vorgänge zu behalten.

Icon

Webseiten für Hausverwalter

Über 99 kostenfreie Hausverwalter-Seiten zur Auswahl – wir übernehmen die Anpassung ohne monatliche Kosten.

Icon

KI - Kurs für Anfänger

Optimieren Sie Ihre Hausverwaltung mit unserem Online-Schulungsvideo.